Iklan 300x250

41 uml class diagram cheat sheet

Uml Cheat Sheet Pdf Uml quick reference cheat sheet from cheatography. In the magic quadrant for business process analysis tools. Things in uml. Detailed overview of all uml diagrams including the new features of latest uml versions. I found this uml cheat sheet on the internet for class diagrams a few months ago. Western Plow Ultra Mount Wiring Diagram - schematron.org 10-04-2018 · Wiring Diagram For 3013 Massino Utv; Lbz Fuel Level Wiring Diagram; Dyson V6 Parts Diagram; Wiring Diagram For Winch Solenoid 62135; Massey Ferguson 135 Fuel Gauge Wiring Diagram; Swm 16 Wiring Diagram; Uml Class Diagram Notation Cheat Sheet; Ps4 Airflow Diagram; 99 Dodge Dakota Sport 3.9 Pcm Wiring Diagram; Cm7000 Wiring Diagram

UML Designer | Eclipse Plugins, Bundles and Products ... Aug 08, 2014 · UML Designer is a graphical tool to edit and vizualize UML 2.5 models. It uses the standard UML2 metamodel provided by Eclipse Foundation and it implements the following generic UML diagrams: Package Hierarchy Class Diagam Component Diagram Composite Structure Diagram Deployment Diagram Use Case Diagram Activity Diagram State Machine Sequence Diagram Profile Diagram

Uml class diagram cheat sheet

Uml class diagram cheat sheet

PDF UML REFERENCE CARD - cheat sheets class," which can contain method and field definitions in addition to the abstract declarations.) My extension to UML: rounded corners identify interfaces. If the full interface specification is in some other diagram, I use: Strict UML uses the «interface» stereotype in the name compartment of a standard class box: Pin by Keith on UML | Cheat sheets, Computer programming ... Sep 28, 2020 - This is a small reference sheet for UML class diagrams Uml Classdiagram Cheat Sheet | PDF - Scribd Download now of 1 UML Class-Diagram Cheatsheet Generalization public or protected method and variable of the parent. Aggregation can exists without the bank, too. Composition the bank. Interface Socket. Dependency Multiplicities Association (Class) BankCustomer

Uml class diagram cheat sheet. › uml-diagramsUML Diagrams: History, Types, Characteristics, Versions, Tools Jan 22, 2022 · What is UML Diagram? UML Diagrams are the output of the Unified Modeling Language. It is a pictorial representation of classes, objects, and relationships between them. UML diagram is a model that describes a part of a system. It is used to define the functionality or a design of a system. Uml Relationships Cheat Sheet - hunterclassic.kmsmart.co Uml Class Diagram Cheat Sheet Generalization is represented by an arrow with a hollow arrow head as shown in the following figure. One end represents the parent element and the other end represents the child element. Generalization is used to describe parent-child relationship of two elements of a system. Extensibility Notation Essays - Best Custom Writing Services Get 24⁄7 customer support help when you place a homework help service order with us. We will guide you on how to place your essay help, proofreading and editing your draft – fixing the grammar, spelling, or formatting of your paper easily and cheaply. The UML Class Diagram - Radek The class diagram is a very important part of UML.It's a structure diagram and it's purpose is to display classes in the system with all the relationships between them. In my opinion it's the most popular type of diagram in software development. Drawing class diagram of your design really helps to see the problem in broader terms.

- Best Custom Writing Services We always make sure that writers follow all your instructions precisely. You can choose your academic level: high school, college/university, master's or pHD, and we will assign you a writer who can satisfactorily meet your professor's expectations. UML Diagram Tutorial for Beginners: Learn UML ... - Guru99 12-02-2022 · UML diagram is a model that describes a part of a system. It is used to define the functionality or a design of a system. A diagram must be clear and concise so that the viewer will readily understand it. Types of UML Diagrams. Here are the main types of of UML Diagrams: Structural Diagram: Class diagram; Object diagram; Package diagram ... uml sequence diagram cheat sheet | UML Cheatsheet - Lou Franco UML Diagrams: Detailed overview of all UML diagrams (including the new features of the latest UML versions). It's more a reference guide than a cheat sheet though, since each diagram … DA: 93 PA: 62 MOZ Rank: 35 EOF

UML Class DIagram Cheat Sheet by wedgess - Download free ... UML Class DIagram Cheat Sheet (DRAFT) by wedgess. This is a draft cheat sheet. It is a work in progress and is not finished yet. Class Members. public + private-package ~ protected # abstract. italics. static. underline. constant. ALL_CAPS. Sample Person Class. UML Diagram Cheat Sheet and Reference Guide | The Hacking ... UML Diagram Cheat Sheet and Reference Guide [vc_row][vc_column][vc_column_text]In this UML Notation Cheat Sheet, you will learn: Things in UML; ... It is the noun of a UML model, such as a class, object, interface, collaboration, use case, component, and a node. UML Class Diagram - CheatSheet - GitBook Our team has been notified. If you'd like to help, you can describe what happened below. Reload. Let us know what happened. github.com › kgrzybek › modular-monolith-with-dddGitHub - kgrzybek/modular-monolith-with-ddd: Full Modular ... 3. Architecture 3.0 C4 Model. C4 model is a lean graphical notation technique for modelling the architecture of software systems.. As can be found on the website of the author of this model (Simon Brown): The C4 model was created as a way to help software development teams describe and communicate software architecture, both during up-front design sessions and when retrospectively documenting ...

Real World PlantUML

Real World PlantUML

Create UML diagrams online in seconds, no special tools ... Create simple UML diagrams online in seconds. Then share them in your blogs, wikis, ... For when you want to come back and continue editing this diagram. As a vector .svg image. Great for editing in vector tools or embedding on the web. ... Syntax Cheat Sheet Class

UML diagrams guide | Cacoo

UML diagrams guide | Cacoo

cheat sheet | Creately cheat sheet. Use Creately's easy online diagram editor to edit this diagram, collaborate with others and export results to multiple image formats. You can edit this template and create your own diagram. Creately diagrams can be exported and added to Word, PPT (powerpoint), Excel, Visio or any other document.

Squared Programming Articles: Basic UML Cheat-Sheet

Squared Programming Articles: Basic UML Cheat-Sheet

Best UML cheatsheet and UML reference guides Lou Franco UML Cheatsheet. To the point. Example diagrams are annotated with the name of the modeling elements used in the example. Class, use case and sequence diagrams covered UML quick reference card. Another 1-page quick reference, great to be printed and keep close to you.

Getting Started with UML - DZone Refcardz

Getting Started with UML - DZone Refcardz

Uml Class Diagram Notation Cheat Sheet - schematron.org My favourite UML "cheat sheet" is UML Distilled, by Martin Fowler. PlantUML class diagram syntax: You can define interfaces, members, relationships, @startuml class Dummy { String data void methods () } class Flight.

UML Diagram Cheat Sheet and Reference Guide

UML Diagram Cheat Sheet and Reference Guide

PlantUML layout and styles tutorial - AugmentedMind.de 17-01-2021 · For instance, the class diagram docs mention that you can use a notation such as A -- B #line:red;text:red : "link text" to connect class A with B via a red line with red label text. As you can see, such a notation lets you modify a specific element of the diagram by putting the concrete styling inline, right next to it.

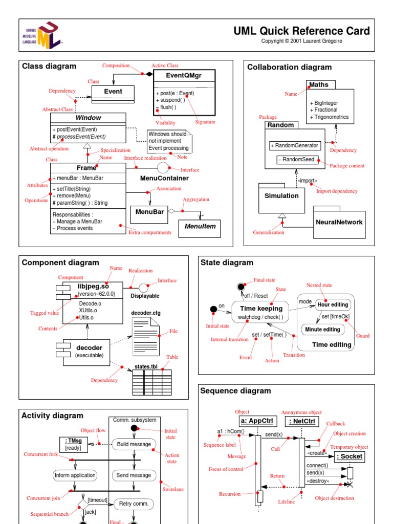
Umlqrc | PDF | Computer Engineering | Computer Programming

Umlqrc | PDF | Computer Engineering | Computer Programming

smartbear.com › blog › 15-code-editors-for-the-ipad15 Code Editors For the iPad – For Free or Very Cheap Jul 27, 2012 · Code Monkey has a UML editor in a “programmers notebook” paradigm, with class diagram support presently, a RPN capable programmer’s calculator, a regular expression cheat sheet, and a design patterns reference.

Design and UML Class Diagrams

Design and UML Class Diagrams

UML Diagram Cheat Sheet and Reference Guide - Guru99 In this UML Notation Cheat Sheet, you will learn: Things in UML Relationships type in UML UML Use Case Diagram UML State Machine Diagram UML Activity Diagram Sequence Diagram Collaboration diagram Timing diagram UML Component Diagram Deployment Diagram Things in UML A thing can be described as any real-world entity or an object.

Getting Started with UML - DZone Refcardz

Getting Started with UML - DZone Refcardz

Uml Class Diagram Notation Cheat Sheet - wiringall.com A UML Class Diagram showing cheat sheet. You can edit this UML Class Diagram using Creately diagramming tool and include in your. This reference covers the notation described in the OMG UML version standard, found Generally needed when entire static-model won't fit on one sheet.

UML Class Diagram :: CheatSheet

UML Class Diagram :: CheatSheet

UML Notation Summary - websites.umich.edu Basic UML Class Diagram Notation Navigability - can reach B starting from A A Class Name attributes (member variables) methods (member functions) + public_method() # protected_method() - private_method() Name virtual method() method() object sends message to itself (one method calls another) message sent

UML Cheatsheet | Resource | Khalil Stemmler

UML Cheatsheet | Resource | Khalil Stemmler

Umple: Merging Modeling with Programming The class diagram to reflect the Umple code above is shown below. Many other examples can be found in the Umple user manual, in UmpleOnline and on the Umple Examples Wiki page. Origin of the name Umple. The word 'Umple' is a play on words, meaning 'Simple', 'UML Programming Language' and 'Ample'. Let us expand on these concepts a little:

c# - Understanding Diagrams - Stack Overflow

c# - Understanding Diagrams - Stack Overflow

UML Cheatsheet - Lou Franco UML Cheatsheet Object : Class call(obj) Object2 new delete return object creation object destruction Class Diagram Elements Sequence Diagram Elements {constraint} {alternative} interaction frame loop / alt / opt callUnderAlternative incoming message 0..1 Association Class ChildInfo visibility

The UML Class Diagram

The UML Class Diagram

Inheritance and Composition: A Python OOP Guide – Real Python In this article, you’ll explore inheritance and composition in Python.Inheritance and composition are two important concepts in object oriented programming that model the relationship between two classes. They are the building blocks of object oriented design, and they help programmers to write reusable code.. By the end of this article, you’ll know how to:

java inheritance class diagram

java inheritance class diagram

Uml Classdiagram Cheat Sheet | PDF - Scribd Download now of 1 UML Class-Diagram Cheatsheet Generalization public or protected method and variable of the parent. Aggregation can exists without the bank, too. Composition the bank. Interface Socket. Dependency Multiplicities Association (Class) BankCustomer

UML Deployment Diagram Cheat Sheet | New Think Tank

UML Deployment Diagram Cheat Sheet | New Think Tank

Pin by Keith on UML | Cheat sheets, Computer programming ... Sep 28, 2020 - This is a small reference sheet for UML class diagrams

UML Class Diagram Tutorial - Software Ideas Modeler

UML Class Diagram Tutorial - Software Ideas Modeler

PDF UML REFERENCE CARD - cheat sheets class," which can contain method and field definitions in addition to the abstract declarations.) My extension to UML: rounded corners identify interfaces. If the full interface specification is in some other diagram, I use: Strict UML uses the «interface» stereotype in the name compartment of a standard class box:

The main window of BlueJ, showing the class diagram and three ...

The main window of BlueJ, showing the class diagram and three ...

But First, Let's Draw! UML Diagrams are for Everyone. | by ...

But First, Let's Draw! UML Diagrams are for Everyone. | by ...

PlantUML diagrams — Writing Documentation main documentation

PlantUML diagrams — Writing Documentation main documentation

class diagram relationships

class diagram relationships

UML Diagram Cheat Sheet and Reference Guide | The Hacking Coach

UML Diagram Cheat Sheet and Reference Guide | The Hacking Coach

SequenceDiagram.org - Instructions and Examples

SequenceDiagram.org - Instructions and Examples

System Sequence Diagrams in UML | Lucidchart

System Sequence Diagrams in UML | Lucidchart

Class Diagram Tool

Class Diagram Tool

PlantUML tutorial to create diagrams as code | AugmentedMind.de

PlantUML tutorial to create diagrams as code | AugmentedMind.de

Robert Puskas | Cheat Sheet - Qt display hierarchy

Robert Puskas | Cheat Sheet - Qt display hierarchy

UML Cheatsheet

UML Cheatsheet

UML diagrams guide | Cacoo

UML diagrams guide | Cacoo

PlantUML | DrawUML

PlantUML | DrawUML

Echelon Blog

Echelon Blog

Code Generation from UML Class Diagram in Visual Studio 2012 ...

Code Generation from UML Class Diagram in Visual Studio 2012 ...

Sequence Diagram Tutorial

Sequence Diagram Tutorial

How to Build Activity Diagrams - Business Analysis Knowledge ...

How to Build Activity Diagrams - Business Analysis Knowledge ...

oop - Explanation of the UML arrows - Stack Overflow

oop - Explanation of the UML arrows - Stack Overflow

Allen Holub's UML Quick Reference | Allen Holub

Allen Holub's UML Quick Reference | Allen Holub

Create UML diagrams online in seconds, no special tools needed.

Create UML diagrams online in seconds, no special tools needed.

UML Sequence Markup – Lucidchart

UML Sequence Markup – Lucidchart

Allen Holub's UML Quick Reference | Allen Holub

Allen Holub's UML Quick Reference | Allen Holub

UML class diagram for a demonstration 3D Burgers equation ...

UML class diagram for a demonstration 3D Burgers equation ...

UML Activity Diagrams - Graphical Notation Reference

UML Activity Diagrams - Graphical Notation Reference

The Ultimate Object Constraint Language (OCL) tutorial

The Ultimate Object Constraint Language (OCL) tutorial

cheat sheet | Creately

cheat sheet | Creately

0 Response to "41 uml class diagram cheat sheet"

Post a Comment

Iklan Atas Artikel

Iklan Tengah Artikel 1

Iklan Tengah Artikel 2

Iklan Bawah Artikel